Externally-managed Python Environments and uv
Externally-managed Python environments, dist-packages vs site-packages, and how modern tools like uv handle package isolation.
Externally-managed Python environments, dist-packages vs site-packages, and how modern tools like uv handle package isolation.
How I use Docker containers while developing a FastAPI application with PostgreSQL, using uv as the package manager. I am talking through my current local development setup, including the Dockerfile, docker-compose, and volume mounting for live reload.
SQLAlchemy Core provides an explicit way to define relational schemas and construct SQL using Python. This blog concentrates on the MetaData object and table definitions, looking at how SQLAlchemy Core represents and creates database structures.
Loading and Dealing with Environment Configurations Using Pydantic Settings.
WebSocket connections start as normal HTTP GET requests, and if the HTTP server agrees to upgrade the protocol, the connection switches to a full-duplex, bidirectional channel, abandoning HTTP’s request-response model
Evolving database schema alongside your code with Alembic
Dates, times and datetimes can be confusing in programming. This blog explains what they are and how Python handles them, focusing on naive and aware datetimes. I'm using Python 3.12, which is when they started recommending `datetime.now(UTC)` over the now-deprecated `datetime.utcnow()`.
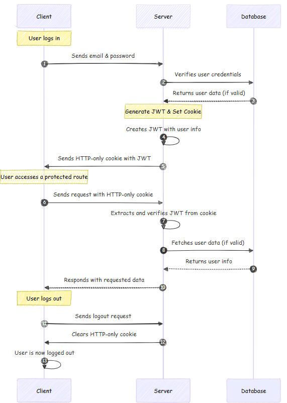
When your Next.js frontend and backend API are deployed on different domains, middleware can't read httpOnly cookies. Here's why it happens and two practical solutions to fix it.